軟體王

xyz

會員登錄
您現在的位置:網站首頁 >> 程式軟體光碟 >> 麥金塔專用軟體 >> 碟片詳情
商品編號:
MAC7560
商品名稱:
RazorSQL v6.2.2 MacOSX
語系版本:
英文正式版
商品類型:
數據庫查詢軟體
運行平台:
蘋果電腦MacOSX
更新日期:
2014-01-18
碟片數量:
1片
銷售價格:
100
瀏覽次數:
21798
熱門標籤:

轉載TXT文檔】  
您可能感興趣:
RazorSQL v6.2.2 MacOSX
RazorSQL v6.2.2 MacOSX 英文正式版(數據庫查詢軟體)


內容說明:
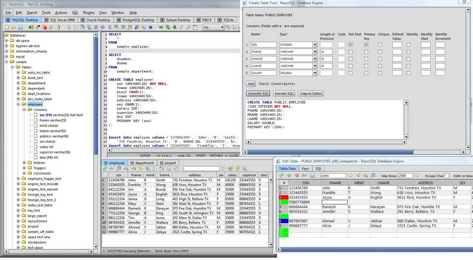
RazorSQL 是數據庫查詢工具、SQL的編輯、數據庫管理工具,可以通過ODBC,
JDBC連接數據庫,已經證實可以使用的數據庫種類,達到了29種.
英文說明:
RazorSQL is an SQL query tool, database browser, SQL
editor, and database administration tool for Windows, Mac
OS X, Linux, and Solaris.

RazorSQL has been tested on over 30 databases and can
connect to databases via either JDBC or ODBC.

*Database browser
Browse database objects such as schemas, tables, columns,
primary and foreign keys, views, indexes, procedures,
functions, and more.

*SQL Editor
Edit SQL scripts. Run SQL queries. Auto column and auto
table lookup. Uses the powerful EditRocket code editor that
supports over 20 programming languages including SQL,
PL/SQL, TransactSQL, SQL PL, HTML, Java, XML, and more.

* Database tools
Visual tools to create, alter, describe, execute, and drop
database objects such as tables, views, indexes, stored
procedures, functions, triggers, and more.

* Database query tool
Includes multi-tabular display of queries with options for
filtering, sorting, searching, and much more.

* Import data
Import data from various formats such as delimited files,
Excel spreadsheets, and fixed-width files.

* Export data
Export data in various formats such as delimited files,
XML, HTML, Excel spreadsheets, and SQL insert statements.

* SQL Query builder
Create select, insert, update, and delete SQL statements.
Create multi-table joins.

* Built-in database
Includes a robust relational database (HSQLDB) that is up
and running with no manual configuration out of the box.

* Edit table tool
Insert, update, and delete table data in a spreadsheet like
format. Find and replace data, preview generated SQL, and
more.

* Data compare
Compare table data across databases, or compare the results
of queries.
圖片說明:

相關商品:
  • Richardson Software RazorSQL v7.4.10 MacOSX x86 英文正式版((源代碼編輯器和文本編輯器軟體)
  • Richardson Software RazorSQL v6.0.3 MacOSX 10.4 x86 英文正式版(數據庫查詢軟體)
  • Richardson Software RazorSQL v5.1.6 MacOSX 英文正式版(SQL數據庫管理工具軟體)
  • Richardson Software RazorSQL v5.2.4 MacOSX 英文正式版(數據庫查詢軟體)
  • Richardson Software RazorSQL v6.2.3 x64 MacOSX 英文正式版(數據庫查詢軟體)
  • Richardson Software RazorSQL v5.2.5 MacOSX 英文正式版(數據庫查詢軟體)
  • Richardson Software RazorSQL v6.3.26 MacOSX x86 英文正式版(源代碼編輯器和文本編輯器軟體)


  • 購物清單